在介绍淘宝直播权益发放前,我们先来了解一下与之有关的一些名词各自代表了什么含义。
名词解释
权益投放:指优惠券/平台红包/淘金币投放给用户,库存充足的情况下正常用户百分百可领取
发奖奖池:适用于权益投放,指专门用于发奖的奖池,支持单种权益,权益中奖概率百分之百
权益招商:指主播向商家索取具体权益,商家可以提报权益,也可以拒绝
奖池:指包含权益的池子,内部包含权益,有发奖奖池,开奖奖池和抽奖奖池,目前支持发奖奖池
权益:指优惠券(店/单)/平台红包和淘金币,未来扩展更多
渠道:指具体场景,例如直播渠道优惠券,指用户只能通过直播场景领取,其它场景无法领取
基础能力
1、权益投放支持平台红包/店铺优惠券/单品优惠券/淘金币在直播间向用户直接发放,用户可在直播间直接领取
2、权益投放支持按照主播好礼方式针对直播间粉丝分层投放,例如只对钻粉用户投放,只有钻粉用户可见和领取
3、权益投放支持按照主播好礼方式针对直播间用户行为分层次投放,例如针对用户关注后才可以领取
4、权益投放支持主播通过招商方式去发放商家的直播渠道券,直播渠道券只能在直播渠道领取
主播和商家如何发放权益?
1、直播中控台直播间操控面板存在权益投放操作入口

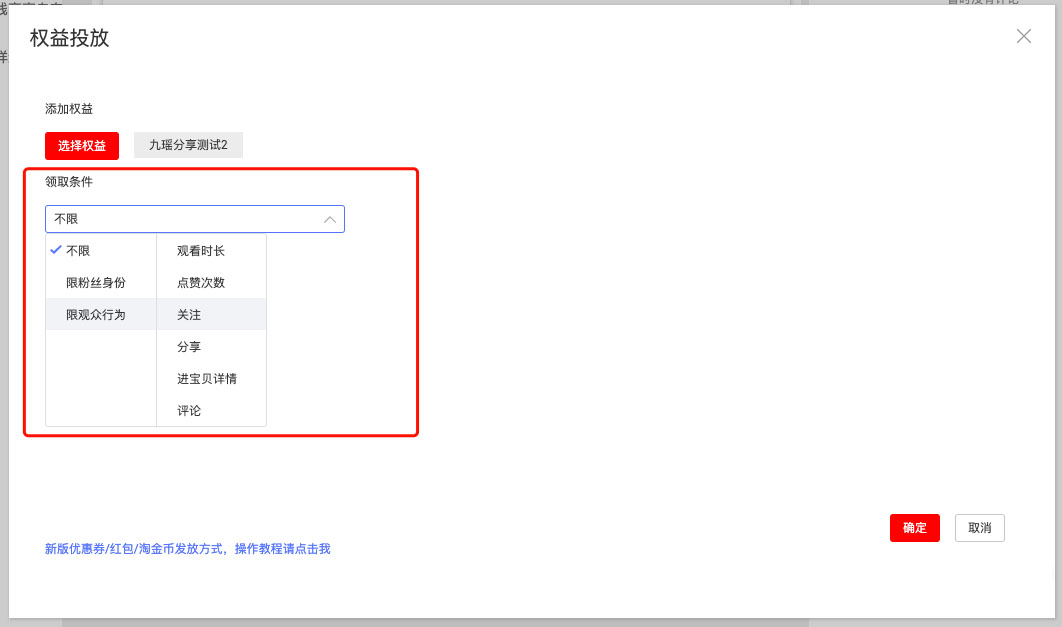
2、打开权益投放操作面板,支持选择权益和选择用户的领取条件
3、点击【选择权益】打开权益选择面板,如图所示,左侧无权益奖池可选,选择【创建奖池】

4、奖池列表也为空,在奖池创建面板选择【创建奖池】
5、打开奖池创建面板,在面板编辑【奖池名字】和查看账号名下权益列表,如果无权益则如图所示列表为空,需要创建或招商权益
6、打开名下的权益列表,可见优惠券/权益中心/招商权益,此处优惠券为名下优惠券(测试帐号为商家账号,主播账号请看下方),平台红包和淘金币位于【权益中心】内,招商来的权益都在【招商权益】中,在此界面选择添加权益到奖池或者去创建对应权益
1)优惠券tab【去创建】,将去到商家中心,创建优惠券
2)权益中心tab【去创建】,将去到权益中心,可在权益中心创建红包和淘金币,注意非支付宝红包
3)招商权益tab【去创建】,将去到招商页面


7、在此处将创建好或招商好的权益添加到奖池中,命名奖池,填写奖池权益数量,奖池数量不可大于权益总数数量,生成一个发奖奖池,保存奖池,发奖奖池只支持一个权益
8、奖池生成后,返回中控台权益投放,选择奖池,即可见刚创建的奖池,选择对应的奖池

9、设置对应的用户身份或者用户行为,二次确认检查奖池,即可投放,即投入到直播间内

10、直播间用户即可见权益弹窗,用户点击或完成任务即可领取
以上就是关于淘宝直播权益投放设置的介绍了,想了解更多内容,请关注店小参电商卖家助手。
淘宝直播 直播权益

